ÎÒÃǷdz£ÖØÊÓÄúµÄ¸öÈËÒþ˽£¬µ±Äú·ÃÎÊÎÒÃǵÄÍøÕ¾Ê±£¬ÇëͬÒâʹÓõÄËùÓÐcookie¡£ÓйظöÈËÊý¾Ý´¦ÀíµÄ¸ü¶àÐÅÏ¢¿É·ÃÎÊ¡¶Òþ˽Õþ²ß¡·
NSM1011-Q0ÊÇ3Ï߹̶¨ÁéÃô¶ÈµÄµ¥¼«ÐÔ»ô¶û¿ª¹Ø£¬Ò»ÖÖ»ùÓÚÆ½Ãæ»ô¶ûЧӦµÄÆû³µ¼¶´Å´«¸ÐÆ÷£¬¿ÉÔÚ-40¡ãCÖÁ150¡ãCµÄ»·¾³Î¶ȷ¶Î§ÄÚÖ§³Ö¸ß¾«¶ÈµÄ·Ç½Ó´¥Ê½Êý×ÖλÖòâÁ¿¡£
NSM1011-Q0ÊǸù¾ÝÆû³µÓ¦ÓõÄÒªÇóÉè¼ÆµÄ£¬·ûºÏAEC-Q100ÖÊÁ¿ÒªÇ󣬹¤×÷»·¾³Î¶ȿɴï150¡æ£¬¸ù¾ÝISO 26262:2011±ê×¼¿ª·¢£¬Ö§³ÖASIL A¹¦Äܰ²È«µÈ¼¶¡£
²úÆ·ÌØÐÔ
? AEC-Q100 Grade 0
? ISO26262: ASIL A
? ¹¤×÷»·¾³Î¶ȣº-40¡ãC~150¡ãC
? ¾ø¶Ô×î´ó¶¨¶î-¹©µçµçѹ·¶Î§: -20~38V
? ¹¤×÷µçѹ·¶Î§£º2.7~28V
? ESD(HBM)£º¡À8kV
? Ö§³ÖµÍ¹¦ºÄģʽ£¬¹©µçµçÁ÷µÍÖÁ65¦ÌA
? ¿ÉÑ¡²ÎÊý:
²»Í¬¹¤×÷µã/Êͷŵã
´Å³¡¼«ÐÔ: ÄÏ¡¢±±
Êä³öÏàλ: ¸ß¡¢µÍ
ζȲ¹³¥ÏµÊý: ÎÞ¡¢îÌîÜ¡¢îÏÌúÅð£¬ÌúÑõÌå
¹¤×÷ģʽ: Á¬Ðø¡¢µÍ¹¦ºÄ
Ó¦Óó¡¾°
? ÈýÏàÎÞË¢Ö±Á÷µç»ú»»Ïà
? ÓêË¢µç»ú
? ²£Á§Éý½µÆ÷¡¢Ìì´°
? ×ùÒεç»úµ÷½Ú
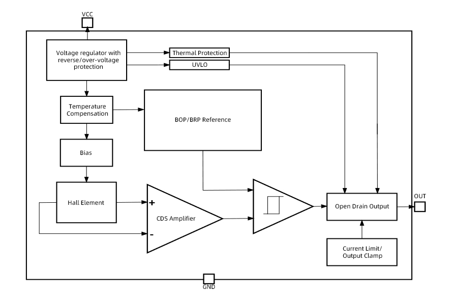
¹¦ÄÜ¿òͼ


ÈçÄúÐèÒª×Éѯ²úÆ·¸ü¶àÐÅÏ¢£¬Çëµã»÷¡°ÒøºÓ¼¯ÍÅgalaxy¡±£¬ÎÒÃǽ«¾¡¿ì»Ø¸´Äú!