Products

Products

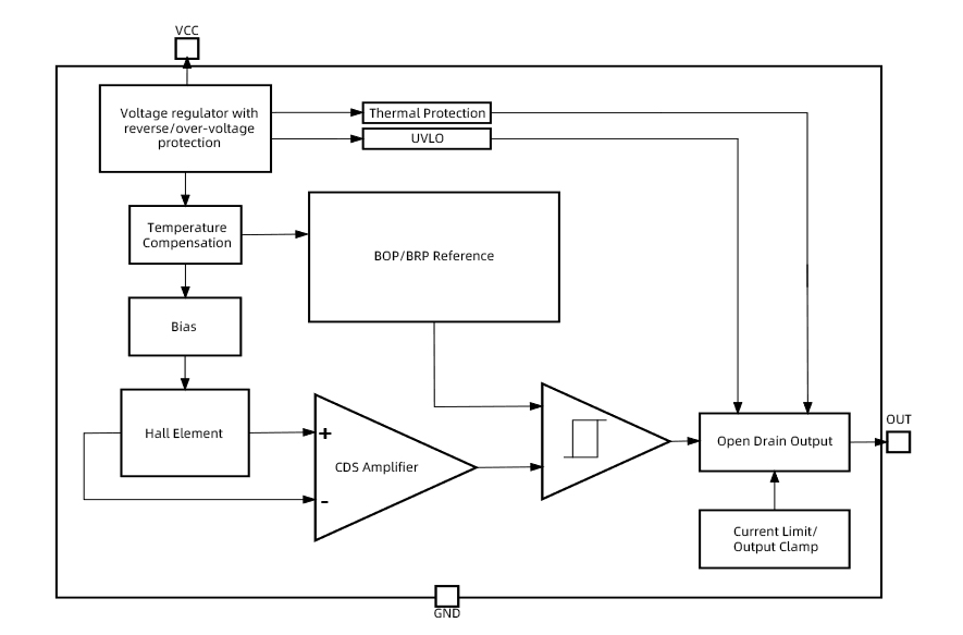
NSM1013-Q0: Automotive Hall Latch

NSM1013-Q0 is 3-wire fixed sensitivity Hall Latch, which is automotive-grade magnetic sensors based on the planar Hall-effect to support high-precision, contactless digital position measurement within an ambient temperature range of -40°C to 150°C.It meets the requirements of AEC-Q100 and are developed according to the ISO 26262:2011 standard and its functional safety level meets up to ASIL A.

Product Features

?  AEC-Q100 Grade 0 qualified

?  ASIL A functional safety complianceOperating ambient temperature: -40°C~150°C

?  Absolute maximum rating - supply voltage range: -20~38V

?  Operating voltage range: 2.7~28V

?  ESD (HBM): ±8kV

?  Support low power consumption mode, with supply currents as low as 65μA

?  Optional parameters:

   Different  operate /release point

   Magnetic polarity  : South, North

   Output polarity : High, Low

   Temperature compensation coefficient:  Flat, SmCo, NdFeB, Ferrite

   Power mode: Continuous, Low power


Application

? Automotive,

? BLDC Motor Commutation

? Wiper home/end position sensor Seat/windows/sunroof motors

? Trunk/door/liftgate motors

? Lighting actuation sensor

Functional Block Diagram

图片_20240202161948.jpg

For more product information, please contact us.

sitemap地图